Sublime Text 2 – Dateien auf dem Server bearbeiten
Der Code Editor Sublime Text 2 ist hier im Blog schonmal vorgestellt worden und auch ich setze ihn seit kurzem ein.
Mich hat die Nutzung nur von einer Sache abgehalten und zwar, dass man mit dem Editor nicht direkt eine Verbindung zum FTP-Server aufbauen und dort Dateien direkt bearbeiten kann. Diese Funktion habe ich bei Notpad++ sehr geschätzt und genutzt.
Aber auch mit Sublime Text 2 kann man über einen kleinen Umweg die Dateien direkt am Server bearbeiten. FTP-Programme bieten oft eine „Bearbeiten“-Funktion. Das heißt, man öffnet die Datei über das FTP-Programm, die Datei wird automatisch runtergeladen, man ändert etwas am Code, speichert sie ab und die Datei wird automatisch wieder auf den Server geladen.
Sublime Text 2 und WinSCP
Ich möchte das hier kurz an der Kombination bestehend aus Sublime Text 2 und WinSCP vorstellen. In den Einstellung von WinSCP muss erst eingestellt werden, dass für das Bearbeiten der Dateien Sublime Text 2 genutzt werden soll.
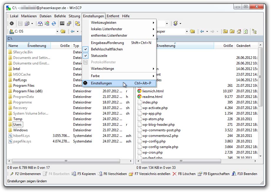
Dazu geht man oben in der Leiste auf Einstellungen und im Menü noch mal auf Einstellungen.
Auf der linken Seite wählt man Editoren aus.
Über den Button „Hinzufügen“ kann man jetzt Sublime Text 2 suchen und auswählen. In dem Fenster, welches sich darauf öffnet, muss erst „externer Editor“ ausgewählt werden und dann die EXE von Sublime Text 2.
In der Liste muss der neue Editor nun noch nach ganz oben geschoben werden, damit er auch verwendet wird und nicht der interne Editor. Somit ist das FTP-Programm erfolgreich unter WinSCP eingerichtet.
WinSCP ist standardmäßig so eingestellt, dass bei einen Doppelklick auf eine Datei, sich der Editor öffnet, welcher nun der zuvor eingestellten Sublime Text 2 ist. Wenn man mit der Änderung in der Datei fertig ist, speichert man die Datei einfach ab und diese wird dann automtisch wieder auf den Server geladen.
Und schon kann man eine Datei direkt mit Sublime Text 2 am Server bearbeiten.
Mit dieser Möglichkeit kann man natürlich auch andere Editoren einbinden und verwenden.


